Adobe today announced Productions, a new feature set coming soon to Premiere Pro. The tools were previewed at this year’s Sundance Film Festival and are targeted for production teams in search of improved project management.
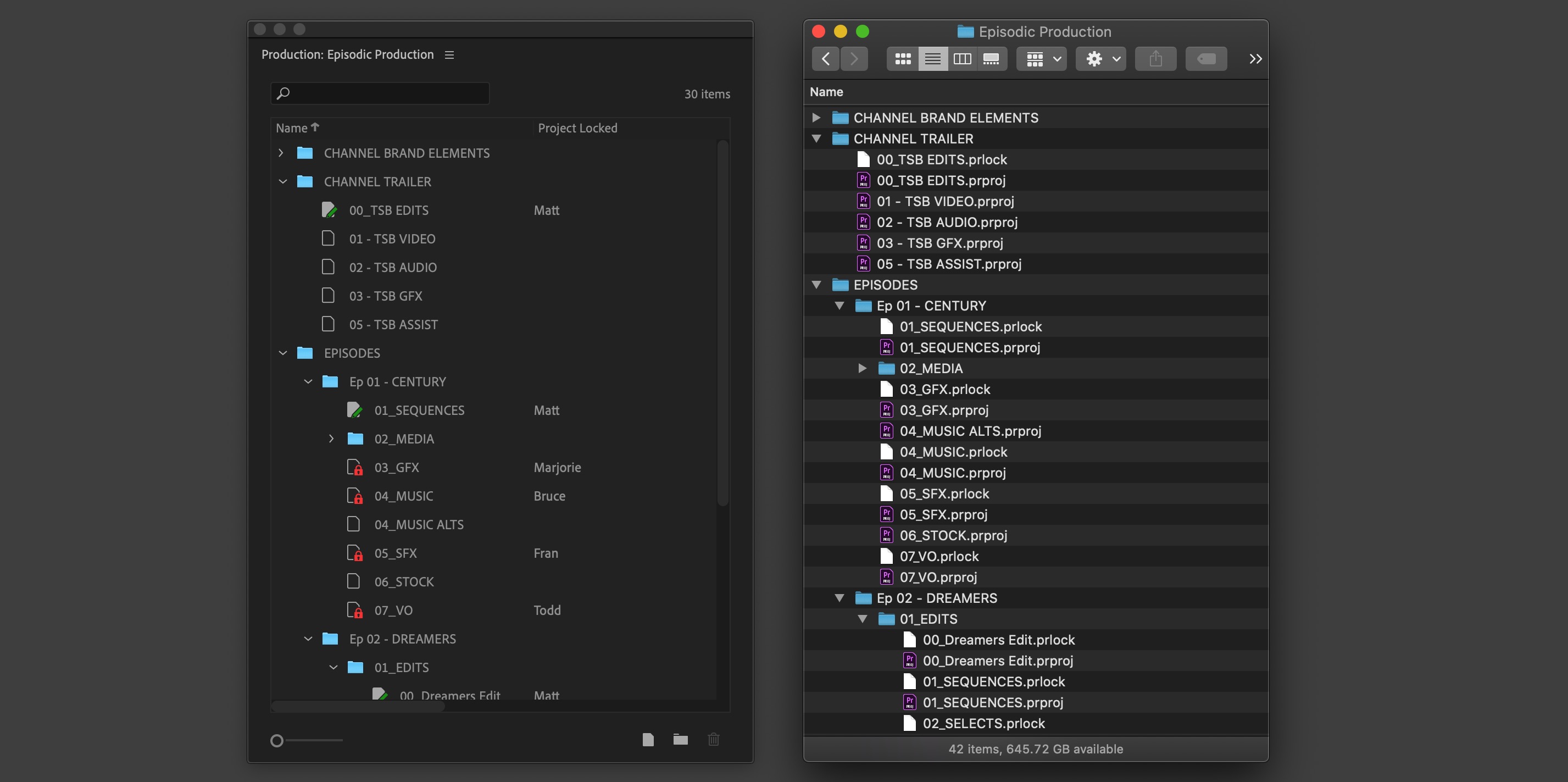
Productions is a collection of capabilities under one name. The tools touch a few key areas: managing larger projects, efficiency, organization, synchronization, collaboration, and security. A new Production panel in Premiere Pro will act as a “command center” with options for managing multi-project workflows. Changes you make are reflected across both macOS and Windows.
The Productions feature set was designed with top filmmakers and Hollywood editorial teams in mind. Adobe says they’ve learned from creators what’s valued about Adobe tools and how they should evolve. The new technologies were tested on major films like Terminator: Dark Fate and Dolemite is My Name. Productions is currently in use on David Fincher’s MANK.
Adobe has highlighted some of Premiere Pro’s capabilities in more detail. You can read more at the Adobe Blog:
Managing larger projects with Productions: An editorial team working on a film can organize their workflow around reels and scenes. Episodic shows can be grouped by season, so it’s easy to access other shows to retrieve things like title sequences or audio elements. Agencies can allocate a Production to each client, so they can quickly reference and retrieve assets from existing projects.
Organized, and synchronized: Media referencing across projects means you can re-use assets within your Production without creating duplicates. This helps you keep individual projects light and fast.
Designed for collaboration: Using shared local storage, multiple editors can work on different projects in the same Production. Project Locking ensures that no one overwrites your work: your colleagues can still access your project, and copy content from it, but they can’t make changes until you’ve completed your edit.
Security: you control your media: With Productions, you have full control of your content. Your projects and assets can live entirely on your local storage. Nothing is on the cloud unless you put it there. If needed, you can do all your work without an internet connection.
Adobe hasn’t said when Productions will ship in Premiere Pro, only that it is “coming soon.” Premiere Pro was last majorly updated in November 2019 at Adobe MAX with the much-anticipated Auto Reframe feature.
FTC: We use income earning auto affiliate links. More.

Comments